AI Model Integrations

Genvid integrates with multiple AI providers to offer a diverse selection of models for content generation. Each model has different strengths and capabilities. 

Industry Standard Functionality

Project Import / Export

  • Fountain.io
  • Final Draft
  • Final Cut
  • DaVinci Resolve
  • Adobe Premiere Pro
ile format import/export logos: Fountain, Final Draft, Final Cut Pro, DaVinci Resolve, and Adobe Premiere Pro

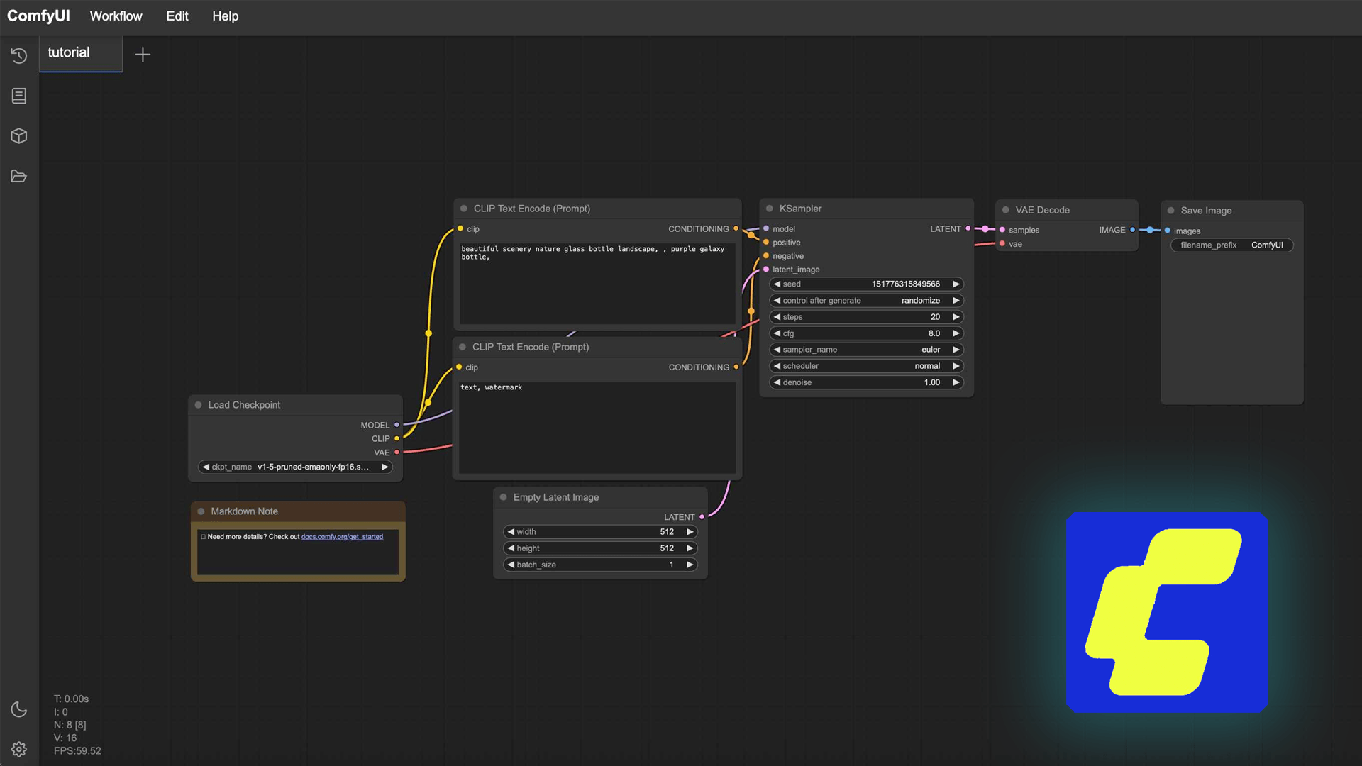
ComfyUI
(Beta)

  • BYO Workflows
  • Use your custom LoRAs
  • Use your custom models
ComfyUI integration panel showing BYO workflow support, custom LoRA models, and custom model configuration

MCP / A2A
(Beta)

Enterprise only

Connect your project and assets to other AI agents to unlock your workflow. 

MCP/A2A integration diagram showing how Genvid projects and assets connect to external AI agents for automated workflows (Enterprise)

AI Integration Partners

Video

Genvid has integrations  for the creation of moving content from various inputs such as text, images, or video. 

Black Forest Labs — image generation integration
Google — video generation integration
Qwen — video generation integration
PixVerse — video generation integration
Wan — video generation integration
LTX — video generation integration
Fal — video generation integration
Minimax — video generation integration
Kling — video generation integration
Grok — video generation integration
Moonvalley — video generation integration

Image

Genvid has integrations for the creation of still images from from text prompts or image editing.

Black Forest Labs — image generation integration
Google — video generation integration
Qwen — video generation integration
SeeDream — image generation integration
Ideogram — image generation integration
Google Imagen — image generation integration
Leonardo AI — image generation integration

Audio

Genvid has integrations for the creation of voice synthesis or text-to-speech for use in projects. 

ElevenLabs — audio/voice synthesis integration
Kling — video generation integration
Google — video generation integration